DVT IDE for VS Code
In DVT IDE for VS Code, auto-correcting can be performed only after a lint operation was carried out.
To fix the failures, place the cursor on the problematic location and use the Quick Fix… command from the Command Palette. A proposal list will pop-up allowing to fix either all the failures reported by that specific check or only the error itself.
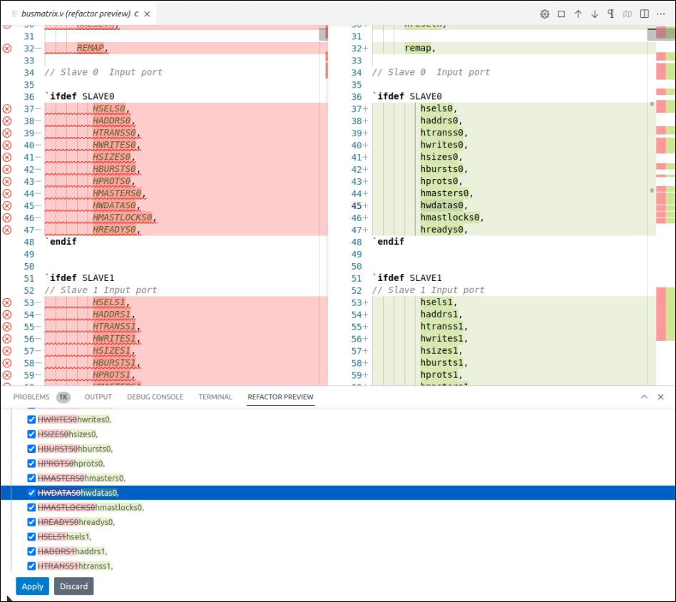
A dedicated editor will open allowing to preview changes or apply them directly.
Note
For some checks, it might be necessary to provide additional information for fixing the failures.
If errors occur during auto-correcting, you can choose between the following options:
Skip failure
Add comment in code
Add inline waiver for failure
Rename element (only for name collisions)
The Refactor Preview shows the changes that are about to be performed in the source code. Here, you can unselect unwanted changes.
After auto-correcting is finished, the check is re-applied automatically.