OVM UVM Compliance Review
To perform the OVM or UVM compliance review of your project click the OVM/UVM Compliance Review button in the toolbar of the e-Language Perspective
The OVM/UVM Compliance Review opens and contains the following tabs:
The Main Tab is the entry point (see image below). From here you can Export to HTML the report.
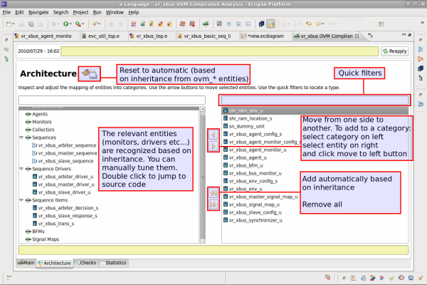
The Architecture Tab presents entities grouped by categories like agents, monitors, drivers etc.
The Checks Tab presents the status of all checks with links to relevant source lines.
The Statistics Tab presents various statistics.
OVM UVM Compliance Review - Architecture Tab
OVM UVM Compliance Review - Checks Tab
OVM UVM Compliance Review - Statistics Tab
OVM UVM Compliance Review - HTML Report